如何将手机投屏到电脑(手机投屏到电脑的最简单方法)

电脑入门知识大全 电脑知识 3

上周和大家介绍了手机如何投屏电视的方法,看到有不少朋友私信问:有没有手机投屏电脑方法。赶紧给大家整理了2个全能靠谱的手机投屏电脑技巧。不管是用于办公还是观影,学会这2个方法都能让你的手机和电脑更有利用价值。

如何将手机投屏到电脑(手机投屏到电脑的最简单方法)-第1张图片-90博客网

手机投屏到电脑上,不仅可以提升大家办公效率,还能让手机和电脑发挥更大的作用。

比如开会期间需要演示PPT文件,那么我们就可以提前将文件保存到手机上,然后通过手机投屏到电脑的方法,能够一键打开文件并进行PPT演讲,不需要通过数据线传输,简单方便快捷,一点也不会耽误会议流程。

除了演示PPT之外,我们在手机上看到或接收的文件、图片、视频都能在电脑端实时查看。说了这么多手机投屏到电脑上好处,下面教大家手机投屏到电脑的方法。

如何将手机投屏到电脑(手机投屏到电脑的最简单方法)-第2张图片-90博客网

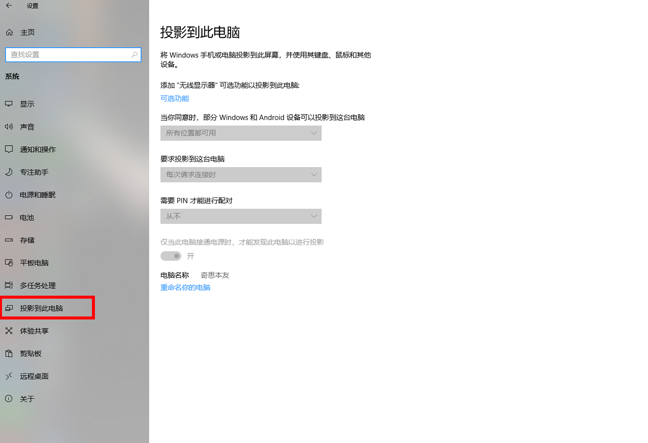
一、Win10系统投屏方法

1、如果你的电脑已经更新到win10系统的话,大家可以在电脑设置菜单栏中找到【投影到此电脑】。

2、下面我们将手机和电脑连接在同一网络下载,使用键盘或鼠标添加手机设备名称,然后添加【无线显示器】可将手机投屏到电脑上。

不足的是win10自带的投屏功能目前只能实现部分安卓手机投屏,iPhone手机则无法实现连接投屏。

如何将手机投屏到电脑(手机投屏到电脑的最简单方法)-第3张图片-90博客网

相关影片资源迅雷下载推荐

电脑如何投屏到电视(电脑上下载电影怎么投屏到电视)

二、全能的投屏软件

对于部分不能投屏成功的安卓手机和苹果手机,给大家推荐一个全能的投屏软件【快投屏】,在电脑上安装这个投屏软件,不管是安卓手机还苹果手机都能实现一键投屏。

如何将手机投屏到电脑(手机投屏到电脑的最简单方法)-第4张图片-90博客网

1、安卓手机投屏电脑

在手机和电脑上都打开快投屏,然后使用手机上的“扫码连接”,扫描端脑端给出的二维码,就可以实现手机成功投屏电脑。

如何将手机投屏到电脑(手机投屏到电脑的最简单方法)-第5张图片-90博客网

提醒大家在投屏之前,需要把手机和电脑连接到相同的WiFi网络下才可以将投屏成功。

另外,安卓手机投屏到电脑上后,还可以通过键盘简单操作手机上的应用。

2、苹果手机投屏电脑

打开苹果手机控制中心,然后点击【屏幕镜像】,在手机上找到电脑设备名称,搜索到电脑名称后在手机上点击允许连接并进行投屏,可以看到苹果手机成功投屏到电脑上。

如何将手机投屏到电脑(手机投屏到电脑的最简单方法)-第6张图片-90博客网


相关影片资源迅雷下载推荐

win7截屏快捷键(电脑上用微信截图如何下拉截图)

抱歉,评论功能暂时关闭!